ATD Management software on laptop in lab environment
ATDM
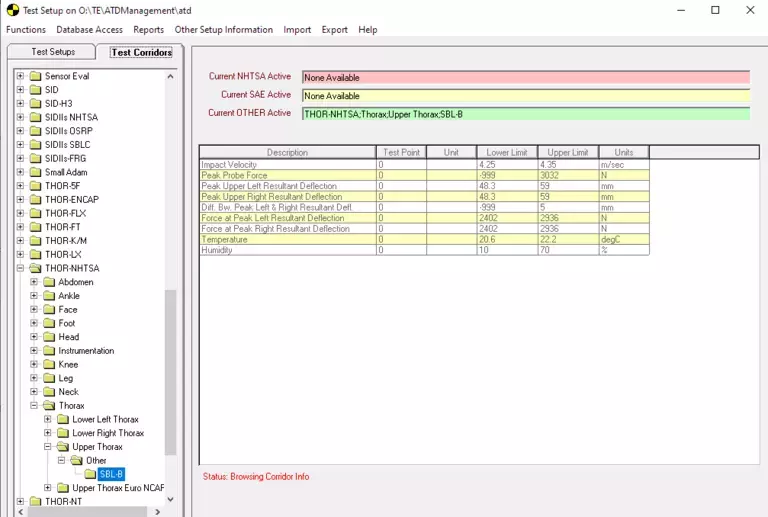
ATDM Screen
ATD Management software on laptop in lab environment
ATDM
ATDM Screen

ATD Management

  • Standard Software 

ATD Management (ATDM) is a data collection, data analysis, and report-generating software for certifying crash test dummies in accordance with published specifications and/or regulations such as NHTSA 49 CFR Part 572, UNECE, and SAE J Documents. ATDM is used in dummy certification labs throughout the world to streamline the data acquisition and post processing requirements equivalent to what is used by Humanetics in the production of our wide range of safety tools.

The new 2024 v3.0 release includes upgraded architecture, enhanced security against cyber threats, compatibility with the latest operating systems, and increased usability and value. Version 3.0 incorporates new subscription maintenance agreements designed to offer an improved service experience, making the certification of crash test dummies even more efficient and smooth.

    Specifications
    Key Features
    • Data analysis for all specified regulations
    • Print reports with configurable options
    • Database stores all sensor, test setup, test corridor, and test result data
    • Cert module allows for the grouping of tests under one dummy serial number for crash test preparation
    • Quality Trend Reporting function to help determine probability of future failures
    • Export to Diadem, Excel, CSV files
    • View results for NHTSA, SAE or other corridors
    • Plot data in raw, voltage, scaled, or resultant views
    • Interactive graph allows zooming, panning, and showing/hiding plots
    • Serial number classification fields to identify the various build levels of your components and assemblies within your ATDs
    • Test classifications to label tests to aid the searching and filter of different test types.
    • Windows 11 compatible
    • Licensing required
    • Subscription Update & Maintenance Service
    • All crash test dummies manufactured by Humanetics.

    For a full list of model regulations, please contact a member of the Humanetics team.

    Data Sheets & Flyers Manuals & Instructions

    Upgrade to ATDM 3.0

    Complete the form to contact our Connected Lab team to receive an annual maintenance quote and upgrade your ATD Management Software.

    Access Our Service & Support Portal

    Please submit any product-related service and support requests through our support portal.